Connect to Ignition
Ignition by Inductive Automation is an industrial application platform that enables seamless automation system creation and management. With Neuron's OPC UA plugin, you can achieve efficient data collection, communication, and process automation.
Username/Password Login
Open the Config -> OPC UA -> Server Setting, add IP addresses that can be accessed by other hosts to Bind Addresses, and save the configuration.

Neuron adds a new southbound OPC UA device, open Device Configuration, fill in the Endpoint URL of the target Ignition - opc.tcp://192.168.10.195:62541/discovery, Username - opcuauser (Ignition default), Password - password (Igniton default) without adding a certificate/key, start the device connection.
Open the Config -> OPC UA -> Security -> Server, and set the NeuronClient certificate in the Quarantined Certificates list to trust.

Certificate/Key + Username/Password Login
Refer to Connection policy to generate or convert a certificate/key.
Open the Config -> OPC UA -> Security -> Server, and upload the client certificate and set it to Trust.
Configure Neuron
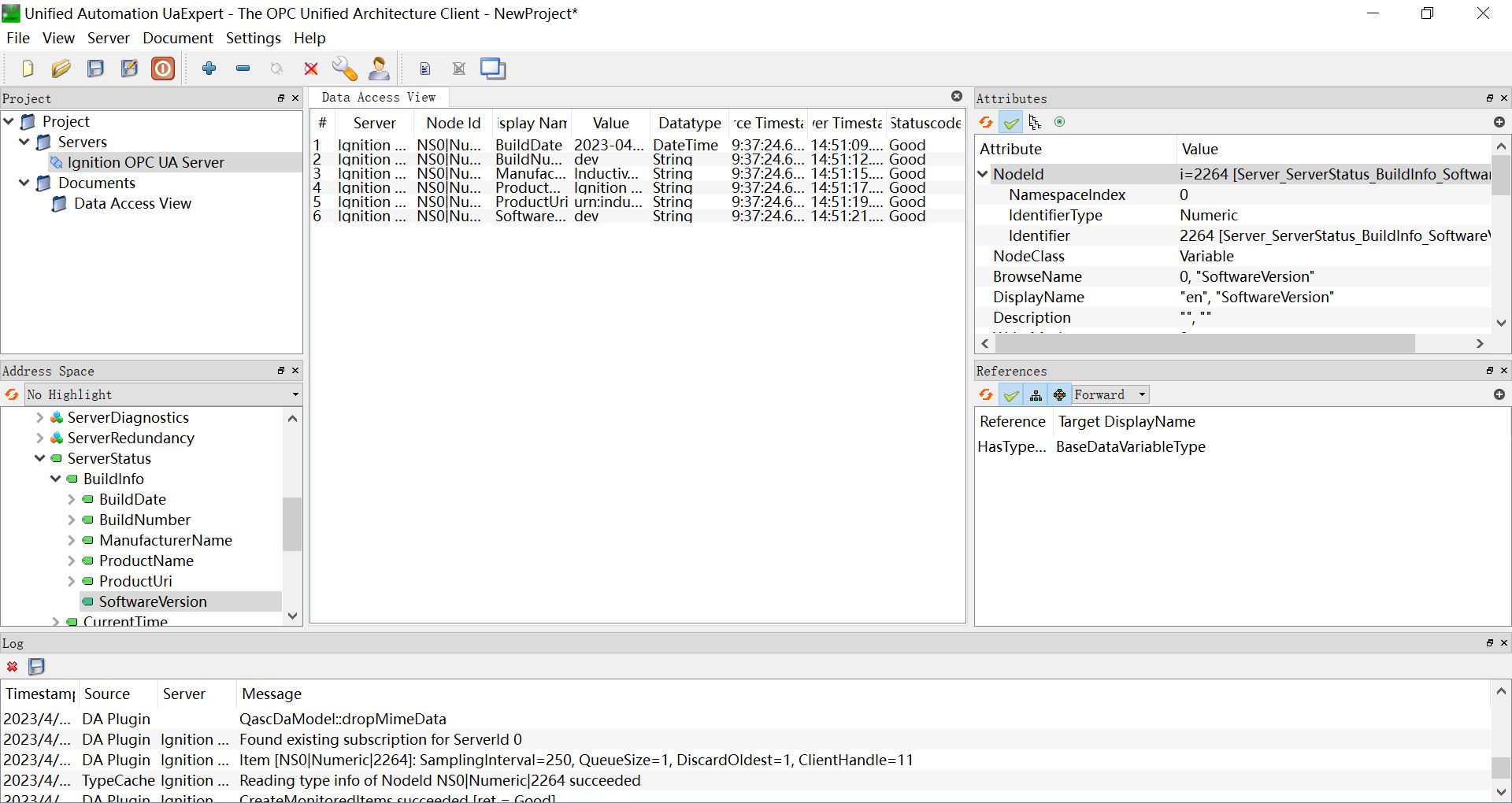
To view the PLC measurement point information via the UaExpert software, Refer to UaExpert usage.

Neuron adds a new southbound OPC UA device, open Device Configuration, fill in the Endpoint URL of the target Ignition - opc.tcp://192.168.10.195:62541/discovery, Username - opcuauser (Ignition default), Password - password (Igniton default) Add the certificate/key, and start the device connection. Change the Update Mode to Subscribe or Read&Subscribe to obtain data via OPC UA subscription.
Add Groups and Tags based on the measurement point information.
Test Data List
| Name | Address | Attribute | Data type |
|---|---|---|---|
| BuildDate | 0!2266 | Read | UINT32 |
| BuildNumber | 0!2265 | Read | STRING |
| ManufacturerName | 0!2263 | Read | STRING |
| ProductName | 0!2261 | Read | STRING |
| ProductUri | 0!2262 | Read | STRING |
| SoftwareVersion | 0!2264 | Read | STRING |